This website requires JavaScript.
Explore
Help
Register
Sign in
expkg-zone58
/
ex-thumbnailator
Watch
1
Star
0
Fork
You've already forked ex-thumbnailator
0
Code
Issues
Releases
Activity
Actions
60266646d4
ex-thumbnailator
/
doc
/
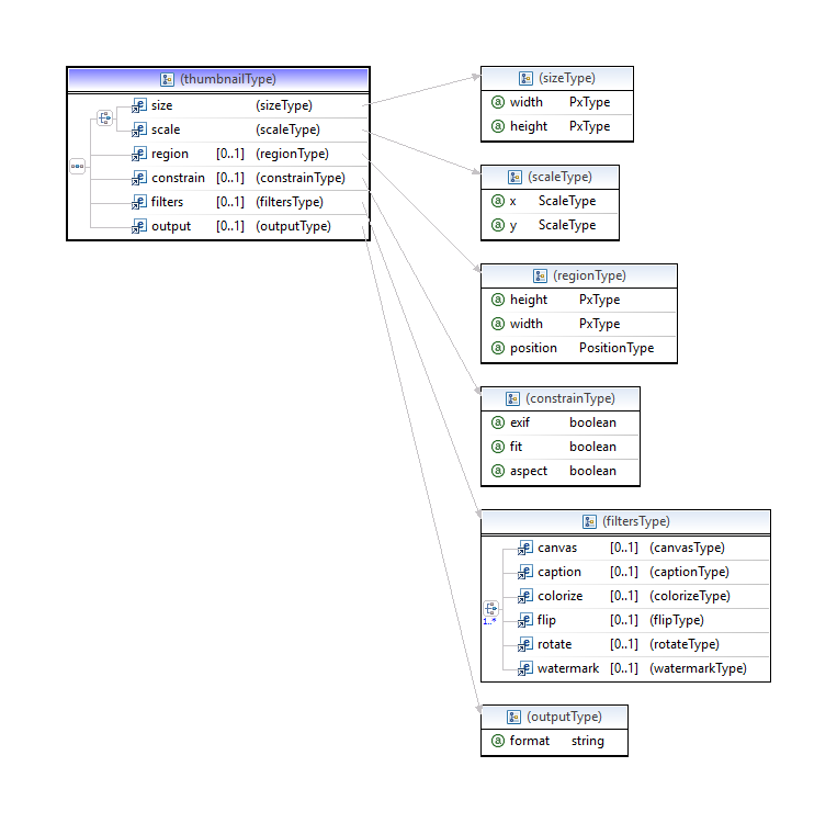
thumbnail-schema.png
andy
d25d32798a
v5
2017-04-30 10:39:12 +01:00
32 KiB
763x750px
Raw
History